Prosedur Forcing/Simulasi I/O PLC Siemens Simatic S-7
Melanjutkan dari Posting sebelumnya dimana yang disimulasi adalah Input. Maka kali ini kita akan melakukan simulasi pada Output1. Buka Tab Blocks
Sama seperti tadi, bedanya kita membuka "Tab Block" dan melakukan filter. Dimana pada contoh kali ini kita hendak melakukan simulasi Solenoid Valve 101-UY-044.
Klik Kanan pada Baris Block UY-044 dan Klik Open Chart
2. Tampilan Chart
Tampilan Chart yang menampilkan seluruh Function Block.
3. Test Mode
Klik Icon Test Mode
4. Merujuk ke Block
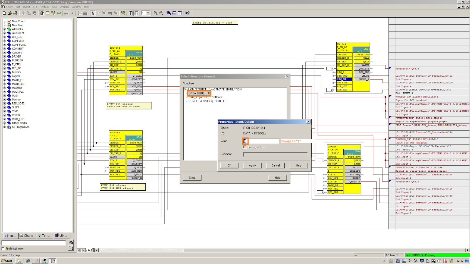
Kita hendak mensimulasi UY-044, maka kita pilih Block UY-044 dan aktifkan simulasi dengan memberikan nilai "1" pada SIM_ON
5. Memberikan Nilai Simulasi
Pada Block tersebut, kita klik SIM_I untuk memberikan nilai yang kita kehendaki. Dalam hal ini kita hendak meng-energize Solenoid tersebut maka kita berikan nilai "1".
Taraaa... Solenoid sudah energize
Setelah selesai jangan lupa untuk Klik kembali "Test Mode"
1. Vendor Panel CO BOILER





Tidak ada komentar:
Posting Komentar